아마존 웹서비스 가입은 전에 해놨었고
작업한 걸 올리기 위해 서버를 구매하고 세팅했따
<AWS 서버구매>
로그인 후, 콘솔페이지 에 들어가서
EC2콘솔페이지: https://ap-northeast-2.console.aws.amazon.com/ec2/v2/home?region=ap-northeast-2
https://ap-northeast-2.console.aws.amazon.com/ec2/v2/home?region=ap-northeast-2
ap-northeast-2.console.aws.amazon.com
이름을 설정해준 뒤에
Ubuntu , 20.04 선택 ! <-- 우분투 선택하는게 중요하다구 해따
t2.micro <-- 1년짜리 무료
그다음 key 생성해줌

그담 Launch instance 하면 구매완료
주황 버튼 누르면 자동으로 몬가 따운받아진당

<AWS 접속하기>
AWS의 컴퓨터들은 윈도우나 맥이 아니라 리눅스이다!
그래서 리눅스 명령어로 접속해줘야하는데
나는 윈도우라서
깔아놨떤 Git bash 를 켜줌
그리고 차례대로 따라했다
ssh -i 받은키페어를끌어다놓기 ubuntu@AWS에적힌내아이피
요걸해야하는데
받은 키페어(PEM파일) 끌어다놓기 : PEM파일을 Git Bash에 드래그 앤 드랍
내 아이피는 인스턴스 화면에 산거 누르면 '퍼블릭 IPv4주소' 라고 있음
거기에 복사 버튼 클릭해서 Git bash에 붙여넣기
ssh -i /path/my-key-pair.pem ubuntu@13.125.250.20
대충 요렇게 생겼음
엔터하면 쫘라라락 몬가 뜬다.
Key fingerprint 어쩌구 yes / no 입력하라구 하는데 Yes 누르면 접속완료!

사진은 리눅스 명령어 몇번 해본거 ㅇㅅㅇ..
<리눅스 명령어>
리눅스는 마우스 포인터 이런게 없기때문에 '쉘 명령어'를 통해서 조작한다.
마우스 클릭을 명령어 입력으로 한다구 생각!
ls: 내 위치의 모든 파일을 보여준다.
pwd: 내 위치(폴더의 경로)를 알려준다.
mkdir: 내 위치 아래에 폴더를 하나 만든다.
cd [갈 곳]: 나를 [갈 곳] 폴더로 이동시킨다.
cd .. : 나를 상위 폴더로 이동시킨다.
cp -r [복사할 것] [붙여넣기 할 것]: 복사 붙여넣기
rm -rf [지울 것]: 지우기
sudo [실행 할 명령어]: 명령어를 관리자 권한으로 실행한다.
sudo su: 관리가 권한으로 들어간다. (나올때는 exit으로 나옴)
<서버 세팅하기>
그다음 서버 세팅하는 명령어들을 차례대로 입력해줘야하는데
# python3 -> python
sudo update-alternatives --install /usr/bin/python python /usr/bin/python3 10
# pip3 -> pip
sudo apt-get update
sudo apt-get install -y python3-pip
sudo update-alternatives --install /usr/bin/pip pip /usr/bin/pip3 1
# port forwarding
sudo iptables -t nat -A PREROUTING -i eth0 -p tcp --dport 80 -j REDIRECT --to-port 5000
요기에 있는 한줄 한줄을 복사, Git bash에 paste , 엔터
반복해주면 된다

뭐..일종에 패키지 설치하고, 설정하고 하는 작업이래따(잘 모름)
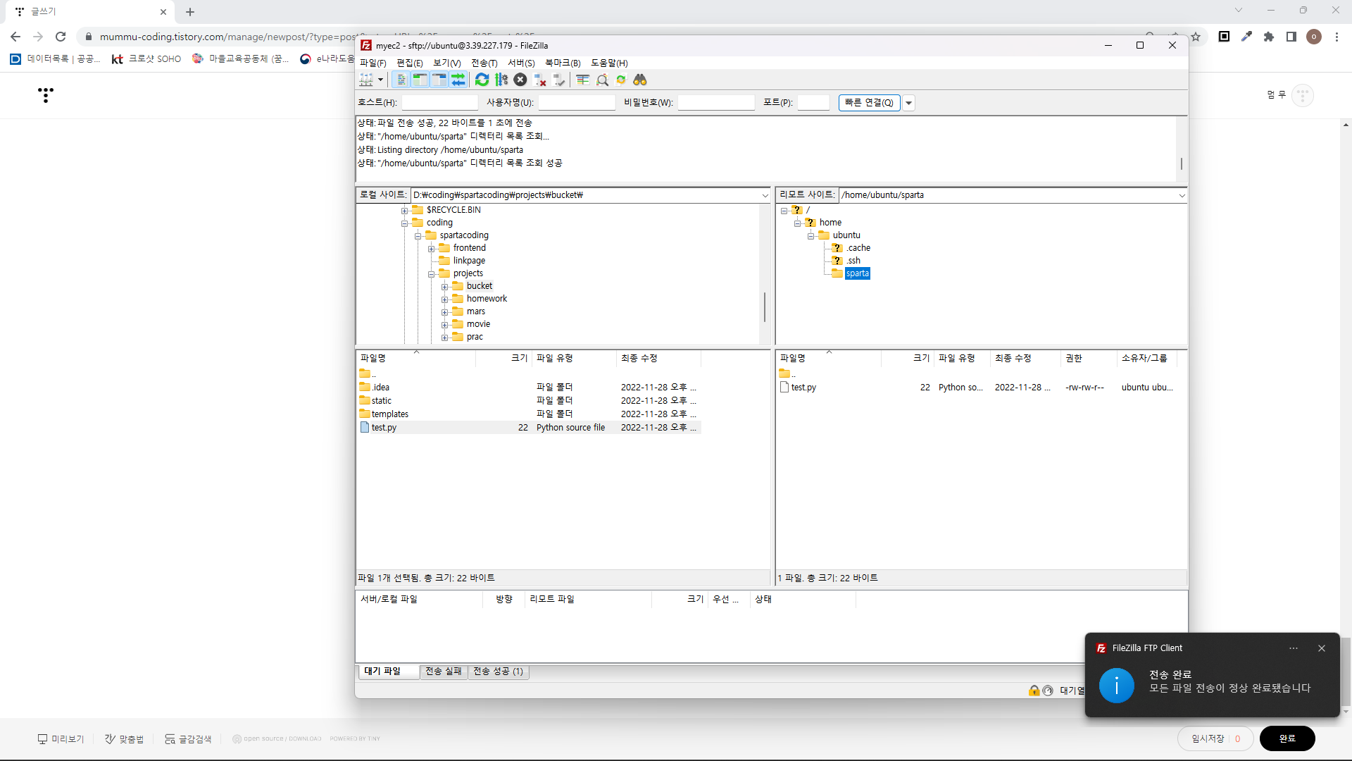
그다음 Filezilla를 켜줌

내 컴터에 있는 파일을 서버에 있는 컴터로 옮겨주는 프로그램이다

왼쪽 상단 '파일' 밑에잇는 버튼을 클릭하면 사이트 관리자가 뜸

'새 사이트' 클릭하여 이름 정해주고
프로토콜 : SFTP로 변경
호스트: AWS의 내 ip주소 넣기
포트: 22 (정해져있음)
로그온 유형: 키파일
키파일: 찾아보기 눌러서 다운받은 PEM파일 넣기 (확장자명 PEM으로 바꿔줘야 보임)
연결하면 끝

왼쪽이 내 컴퓨터, 오른쪽이 서버 컴퓨터
원하는 폴더에 파일을 드래그앤 드랍 하면
전송완료!
<실행하기>

Git Bash로 돌아와서
ls 하면 sparta 폴더가 보이고
cd sparta/ 하면 그 안의 test.py 파일이 보임
phthon test.py 하면 파일이 실행되서 "hello sparta!"가 뜬걸 볼 수 있음
'개발과 계발 > 웹 개발' 카테고리의 다른 글
| Flask 서버 실행하기 (1) | 2022.11.28 |
|---|---|
| 웹스크래핑(크롤링) 기초 - beautifulsoup4 사용법 (0) | 2022.11.27 |
| Ajax - 영화기록 홈페이지에 영화API 가져오기 (0) | 2022.11.27 |
| Ajax 연습하기 (1) | 2022.11.27 |
| JQuery 다루기, 적용하기 (0) | 2022.11.27 |